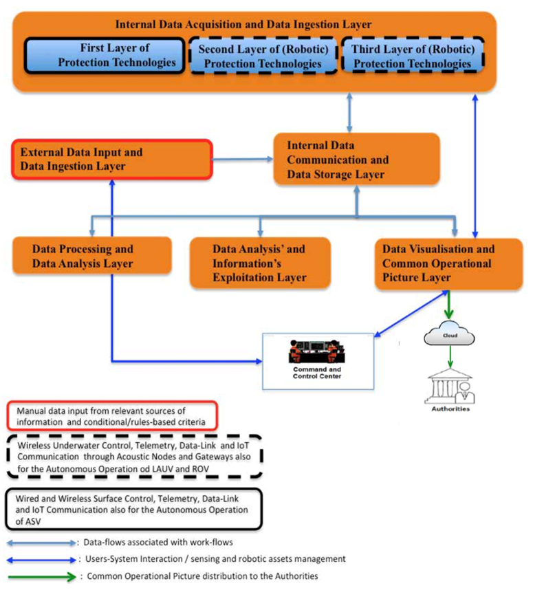
The UnderSec system’s design and development follows a layers- based approach, namely the “Horizontal” Layers of Protection Technologies and the “Logical” Layers of Data Management and Exploitation. The horizontal layers provide an approach to organize components that perform specific underwater security tasks. The logical layers guarantee the proper data and information management, governance, analysis and exploitation by the UnderSec cyber-secure platform’s software components.

WP1: Project’s Coordination, Administration, Communication and Ethics Management
WP1 focuses on efficient project management, internal communication facilitation, and compliance oversight. It ensures reliable administration, risk management, quality control, and timely reporting to meet project goals and regulatory requirements.
WP2: Users' Requirements, Legal/Regulatory Framework and Concept of Operations (CONOPS)
This Work Package aims to enhance underwater security through comprehensive reviews of current operational procedures, defining user-driven requirements for the UnderSec System and its supporting technologies.
WP3: First Layer Protection Technologies for Continuous Underwater Surveillance, Potential Threats' Detection for Early Warning and Deter Actions
WP3 aims to design, develop, and deploy the first layer of protection technologies for continuous underwater surveillance, threat detection, verification, and deterrence actions. It focuses on integrating sensing technologies with the UnderSec platform to process real-time raw data, enabling advanced analysis and exploitation.
WP4: Second & Third Layer Protection Technologies for On-demand Autonomous/Remote Underwater Scanning/Searching, Automatic Threats' Detection, Recognition/Classification and Response Actions
This WP focuses on designing and developing the second and third layers of protection robotic technologies for autonomous and remote scanning, automatic detection, classification, and response to threats underwater.
WP5: Underwater Sensing Technologies Experimentation, Testing & Pre-evaluation at Controlled Environment
WP5 aims to advance underwater acoustics through controlled experiments, creating a comprehensive database of ship hull surfaces and anomaly positions. This data will drive machine learning algorithms and automatic detection systems. It also includes pre-evaluation testing and comparative analysis of underwater sensing technologies to optimize integration, refine pilot validation scenarios, and streamline sea trials.
WP6: System’s Integration, Data Management/Processing/Analysis and COP
WP6 focuses on integrating the UnderSec system's hardware and software modules in both modular and holistic setups. It includes developing the system's communication infrastructure to ensure real-time data exchange and seamless operation. Additionally, the package aims to design a data management framework encompassing acquisition, harmonization, collection, fusion, processing, analysis, exchange, and storage.
WP7: Pilots’ Implementation and User’s Training
WP7 stress-tests the UnderSec system through a pre-evaluation phase and two field demonstration phases. It validates the technical and operational relevance of four PUC scenarios, designs an evaluation framework, and conducts demonstrations across these real-life scenarios. Additionally, the package delivers a comprehensive training program for efficient system utilization and integration into existing CONOPS.
WP8: Dissemination and Exploitation
WP8 aims to maximize the impact of the UnderSec system by strategically communicating and disseminating project research and innovation. It designs and implements a comprehensive communication strategy, ensures compliance and standardization of the integrated system, engages stakeholders effectively, promotes adoption among EU ports and maritime infrastructures, and maintains a robust online presence to actively inform and engage stakeholders.
